
Professional Cybersecurity Knowledge & Protection Guide
Categories
Latest Articles
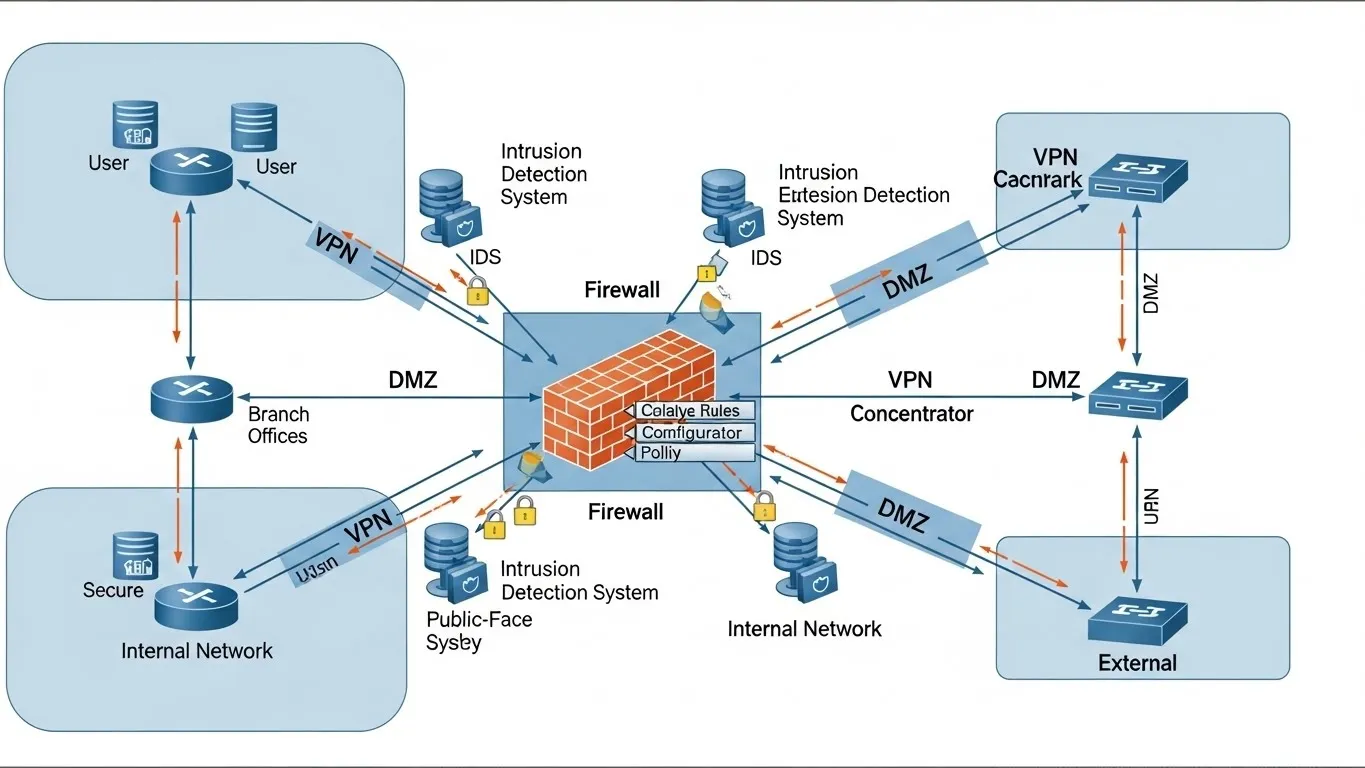
Building a Secure Network: Practical Steps and Best Practices for Digital Infrastructure
Practical steps and best practices for building a secure network and robust digital infrastructure. Safeguard your data with proven strategies.

Choosing the Right Data Encryption: Exploring Various Techniques and Their Applications
Learn about choosing the right data encryption techniques, exploring symmetric, asymmetric, and hashing methods for robust data protection.

Developing Cybersecurity Policies: Essential Best Practices for Organizational Protection and Compliance
Learn essential best practices for developing cybersecurity policies to enhance organizational protection and compliance against evolving threats.

Getting Started in Cybersecurity: Foundational Knowledge for Protecting Your Digital World
Learn foundational knowledge in cybersecurity to protect your digital world, covering essential concepts and practical steps for beginners.

Implementing Effective Threat Detection: Tools and Strategies for Rapid Incident Response
Master effective threat detection with essential tools and strategies for rapid incident response, securing your cloud environment.




